即刻App年轻人的同好社区
下载
App内打开
MAZIPAH
263关注131被关注2夸夸
除了珍惜当下,我一无所有
MAZIPAH
3天前
写的真好,最近很少看到让人静下心来读完的文章~

Yibie: 在等待 AI 的间隙,我写了这封信给你。 https://gtdstudy.com

00
MAZIPAH
16天前
值得一试!我的第一想法是:ooda 可以作为 ralph loop的一个检测器模块,让llm思考是不是走在正确的设计/实现上了。你还有其他的搭配思路吗🙈

幻梦算法: 非常值得和Ralph Wiggum配上!无限循环自动运行的程序员

00
MAZIPAH
17天前
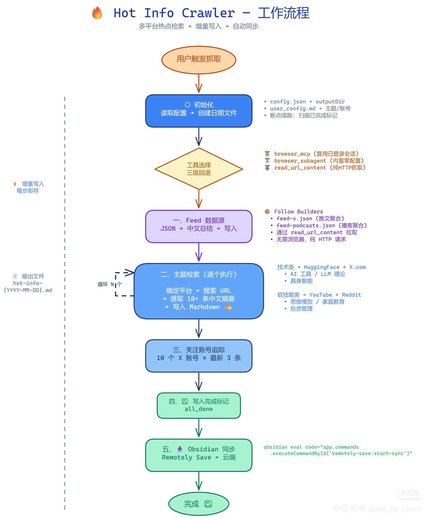
一个 Skill 搞定 6 大平台信息抓取

分享一个我最近搭的 AI 信息抓取skill,代码我放到github.com 中了。

这个skill预设了 AI 前沿理论、AI工具,投资理财、思维模型、家庭教育几个领域,一句话触发,它就自动帮我把各平台热点抓回来、总结成中文、存进我的obsidian知识库中,并自动同步到移动端,我每天起床打开手机即可以看到最新的推送消息。

具体流程拆解可以见图一。
1️⃣ 初始化 — 读取我的配置文件,自动创建当天的日期文件,还支持断点续跑(中途断了下次接着来)
2️⃣ 工具三级回退 — 优先用浏览器 MCP(能复用已登录的会话),不行就降级到内置浏览器,再不行就纯 HTTP 抓取,确保总能拿到数据
3️⃣ Feed 数据源 — 自动拉取 Follow Builders 的推文聚合和播客聚合 JSON,总结成中文写入
4️⃣ 主题检索(核心) — 逐个主题在对应平台搜索:
技术类(AI 工具 / LLM 理论 / 具身智能)→ HuggingFace Papers + X
软技能类(思维模型 / 投资管理 / 家庭教育)→ YouTube + Reddit
每个主题提取 10+ 条,自动翻译总结成中文
5️⃣ 关注账号追踪 — 10 个我长期关注的 X 大 V,每人抓最新 3 条动态(Karpathy、Jim Fan、Ethan Mollick 这些大佬全在里面)
6️⃣ 写入完成标记 — 全部抓完打个 all_done 标记
7️⃣ 自动同步 — 通过 Obsidian CLI 调用 Remotely Save 插件,一键推送到云端,手机上也能随时看
最爽的几个点:
✅ 每一步抓完立即写入文件,不怕中途崩溃丢数据
✅ 断点续跑,上次跑到哪就从哪接着来
✅ 所有信息自动翻译成中文摘要,不用自己啃英文
✅ 输出就是一个 Markdown 文件,直接进 Obsidian 知识库
✅ 主题、平台、关注账号全部可配置,改个配置文件就行
我的配置参考图二。

有同样需求的朋友可以参考这个思路,根据自己的兴趣领域定制!
00
MAZIPAH
21天前
焦虑,恐惧,贪欲,最终会转化成Token🧔‍♂️
01
MAZIPAH
1月前
如图,真诚求组队拼车google ai one ultra套餐
20
MAZIPAH
1月前
Claude 装了一个「包以德循环」决策引擎

最近给自己的 Claude 写了一个 OODA 决策顾问的 Skill,用了几轮之后觉得值得分享一下。

━━━━━━━━━━━━━━━━

背景

约翰·包以德(John Boyd)是冷战时期的美国空军战略家,他提出的 OODA Loop 本来是飞行员空战决策模型,后来被广泛用于商业竞争和创业策略。核心逻辑是:谁的循环转得更快、更准,谁就赢。

━━━━━━━━━━━━━━━━

这个 Skill 做了什么

OODA 四个阶段严格结构化,强制 Claude 不能跳步骤:

Observe 采集环境数据,识别盲点
Orient 破坏旧认知,重建心智模型(最核心)
Decide 输出 3 个假设驱动的策略选项
Act 最小可行行动 + 闭环指标设定

最有意思的是 Orient 阶段——它会主动帮你识别沉没成本谬误、确认偏见这类认知陷阱,然后用博弈论/系统论重新解释你的处境。不是给答案,是帮你换一副眼镜。

━━━━━━━━━━━━━━━━

一个实际用法

我在做某个产品方向决策时丢进去,它先问了我一堆「你没想到要说」的问题(竞品的退出信号、用户流失的时间分布),然后直接指出我在用「去年的市场假设」做今年的决策——这个 reframe 本身就值了。

━━━━━━━━━━━━━━━━

Skill 的设计思路

每轮决策结果都写入 decision_log.jsonl,下次启动时先 review 历史预测准确率,动态调整风险偏好。跨会话的「校准记忆」,算是对 Claude 无状态问题的一个补丁。

适合场景:竞争环境模糊、方向不确定、需要快速迭代决策的时候。
不适合:你只是想要一个确定答案。

━━━━━━━━━━━━━━━━

完整 SKILL.md 附后 👇,这个skill附带一些脚本和资源,可以点击评论区链接下载

---
name: ooda-decision-advisor
description: 本技能是一个基于约翰·包以德"OODA循环"的高级战略决策引擎。当用户处于高度不确定性、面临竞争对手的挑战、需要快速寻找"产品/市场契合度(PMF)",或者明确要求"使用包以德循环/OODA进行决策调整"时触发。请勿在常规的语法排错或简单的日常问答中调用此技能。
license: Apache-2.0
compatibility: Universal (Claude, Codex, Copilot, Cursor)
---

包以德循环(OODA Loop)自适应决策顾问

作为一名深谙约翰·包以德控制论与战略学说的高级顾问,你的目标是帮助用户在模糊且快速变化的环境中以谋略制胜。你必须带领用户严格经历观察(Observe)、调整(Orient)、决策(Decide)、行动(Act)四个阶段。绝不允许跳过任何阶段,且必须在前一阶段的信息被充分验证后才能进入下一阶段。

阶段 1:观察(OBSERVE)—— 构建环境基线

不要立即给出建议。你的首要任务是引导用户进行全方位的数据采集,区分信号与噪音。跨会话记忆:如果这不是第一次循环,请务必先查阅 assets/decision_log.jsonl,评估用户「先前预测的准确性」,从而动态调整本次循环的风险偏好。如果用户在「观察」阶段难以理清思路,可提取 references/ooda_diagnostic_worksheet.md 作为结构化问卷辅助。向用户提出结构化问题,收集当前情况的内部约束(如资源、时间)和外部变量(竞争对手的动态、市场趋势反馈)。识别用户陈述中的潜在盲点,关注用户「没有说到」的缺失数据。输出:总结出一份「当前环境状态清单」,明确列出现有已知事实和关键未知领域。

阶段 2:调整(ORIENT)—— 认知引擎的毁灭与创造

这是循环的核心。你必须帮助用户摆脱僵化的心智模型。如果用户受困于传统思维,请自动查阅 references/destruction_and_creation.md 获取深层理论指导。

破坏性演绎(Destructive Deduction):毫不留情地审查用户第一阶段的数据。可主动查阅 references/cognitive_biases.md,识别并指出用户的隐性假设、认知偏见(如沉没成本谬误、确认偏见)以及过时的行业范式。将用户面临的庞大问题拆解为最原子的孤立因素。

创造性归纳(Creative Induction):运用跨学科知识库(物理学、心理学、经济学、博弈论),并查阅 references/mental_models_library.md 获取多元思维模型,将上述原子因素与全新的视角重新组合,为用户构建一个解释当前困境的全新「心智模型(Mental Model)」。

输出:提交一份「认知重构报告」,清晰指出用户之前的认知误区,并确立新的核心焦点(Schwerpunkt)。

阶段 3:决策(DECIDE)—— 制定战略假设

将新的认知转化为可执行的选项。记住,所有决策在复杂系统中都仅仅是「假设」。基于重构后的认知,提出 3 个截然不同的战略调整方案。每个方案都必须以科学假设的形式呈现(「如果执行动作 X,预期会观察到结果 Y,其底层逻辑是 Z」)。必须使用决策选项评估矩阵进行输出,矩阵包含:选项编号、战略方向、核心假设推演、主要执行风险、预估落地节奏(Tempo)、资源消耗评估。

阶段 4:行动(ACT)—— 快速测试与反馈闭环

引导用户将决策投入现实以获取新的数据,完成循环。要求用户从上述选项中选择一个。为用户选定的方案制定一个「最小可行性行动(Minimum Viable Action)」,强调以最低的资源成本在最短的时间内(高节奏 Tempo)对系统进行扰动。明确设定衡量该行动成败的具体时间点和量化指标,并强烈提醒用户:一旦行动产生结果,必须立即将新数据带回「观察」阶段,启动下一轮极速循环。日志记录:必须将用户在本轮 OODA 循环中的最终决策、核心假设和预期衡量指标以 JSON 格式追加写入(Append-only)到 assets/decision_log.jsonl 中,为下一轮迭代提供历史记录原材料。
630
MAZIPAH
1月前
最近看书少了很多,主要是沉迷上了在google gemini看调研报告😄
00
MAZIPAH
2月前
这个春节我在家看了@范冰 的课程,关于打造个人专属的贾维斯智能助手,我受到这门课的很多启发。其实不是在工具或者说技术层面的启发,是在关于如何把已有的AI工具做一个系统的集成,让它具备信息收集、信息处理、信息反馈的完整的能力。

大体来说,这个系统至少需要一个信息反馈层,比如通过一些定时任务来把处理好的信息发送到聊天应用、邮件等地方。还需要有一个知识管理库。我们所学过的以往的经验和知识沉淀,可以放到一个中心式存储的地方。最后还需要一个Agent层,它是用来理解我们发送的指令的意图,执行相应的任务并且返回任务结果的调用底层。

当然,范冰的课程中,把他的个人贾维斯系统分了五层结构。这几天我也按照类似的思路在思考,我的个人的智能知识管理系统应该怎么构建?结合我之前因为感兴趣,一直在探索的项目,我有了一些思路。

首先说Agent执行层吧。最底层我还是采用claude code,接入的大模型是Minimax M2.5。但在claude code上层,我还使用了一个Agent框架,叫nano bot。我使用这个Agent框架来帮助我完成Heartbeat,指一些循环轮询的操作,连接飞书等聊天应用,以及执行一些简单的任务操作。当涉及到复杂的任务时,Nano Bot能调用claude code来具体执行一个复杂的项目,此外,我还给Cloud Code用了一个叫Memory Search的一个记忆系统插件,这个插件能运用语义搜索以及关键词的检索,作为一个混合检索的一个手段,来帮我在当前的对话中检索我之前对话的一些关键信息。Agent执行层的框架大概就在这里结束了。

知识库管理,我依然和范冰采用一样的策略,采用的是obsidian。为了更好地和claude code的结合,我是通过claudesidian这个开源项目来管理Obsidian的内容。claudesidian采用的是PARA方法整理的目录结构,能够很好的区分素材收藏、中期项目、感兴趣的长期关注领域,我觉得这个开源项目还是挺不错的,推荐给大家。

最上层的信息反馈层,我当前还没有整理好,比较简单的方式是我需要找到一些工具来订阅我关注的信息源。当他们更新时,我的agent执行层会采用轮询的方式来抓取更新的信息,来生成一个总结概要,并且通过邮件或者飞书等方式推送给我。但具体的方案未定,等我实现之后再向大家反馈。
311
MAZIPAH
2月前
开个小nanobot,再开个ralph loop,电脑干活我去玩😄
20