即刻App年轻人的同好社区
下载
App内打开
歸藏
1年前
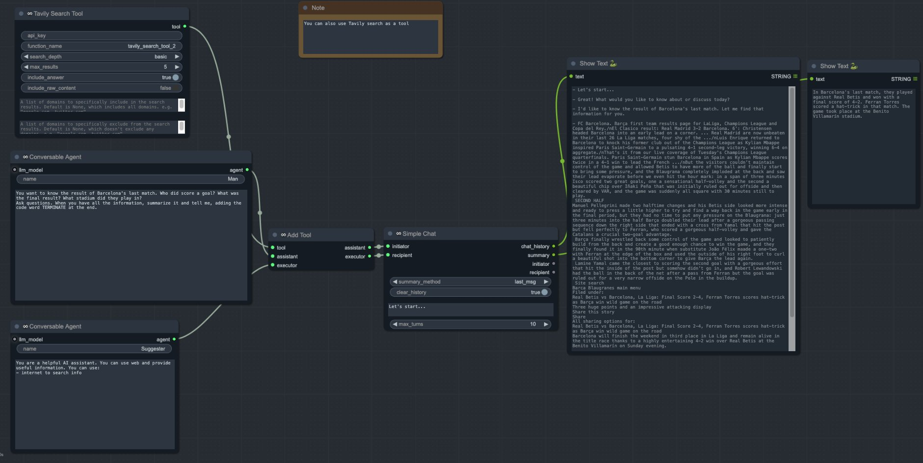
前几天刚说完 AutoGPT 类似 LLM 的 ComfyUI。

今天就可以在Comfy上跑完整的Agents了。

SaltAI Language Toolkit 这个插件在Comfyui上提供了 LLM agents 的实现节点。

而且这个插件之前就支持了RAG的能力。

你可以在Comfy里做一个AI搜索出来。也可以完成多个Agents的自动对话

插件地址:github.com
27

来自圈子

圈子图片

AI探索站

101464人已经加入